Erro NFS-e: ‘E0014 - Conjunto de Série, Número, Código do Município Emissor e CNPJ/CPF informado nesta DPS já existe em uma NFS-e gerada a partir de uma DPS enviada anteriormente.’

 
  • Causa
Este erro ocorre quando você gera uma DPS com um número já utilizado na prefeitura. Neste caso, é necessário ajustar a numeração da DPS no sistema para que os próximos documentos sejam gerados corretamente.
 
  • Solução
Primeiro, você deve identificar o número da última DPS emitida no Portal Nacional. Após, a partir dessa informação, você irá configurar o novo intervalo no sistema.
 
Identificação da DPS
1. Acesse o Portal Nacional da NFS-e com seu login e senha;
2. No canto superior direito, clique na opção NFS-e Emitidas;
 
 
3. Localize a última NFS-e emitida. Para isso, clique na coluna Geração para filtrar em ordem;
 
 
4. Após localizar, clique nos três pontos ao lado direito da página e selecione a opção Visualizar;
 
 
5. No quadro Identificação do DPS, anote o número informado. O próximo número deverá ser informado dentro do sistema;
 
 
6. Você também pode baixar a DANFE ou o XML para conferir essas informações.
 
Exclusão de DPS
Caso você já tenha algumas DPS geradas no sistema, primeiro deve excluí-las, pois posteriormente serão gerados novos números para elas.
 
1. Acesse o menu Utilitários > Excluir > DPS;
2. Clique abaixo da coluna Cliente e insira o código do cliente no qual deseja realizar a exclusão;
3. Clique em [Buscar];
4. Selecione as DPS que deseja excluir;
 
 
5. Clique em [Excluir].
 
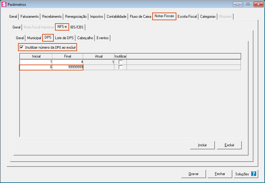
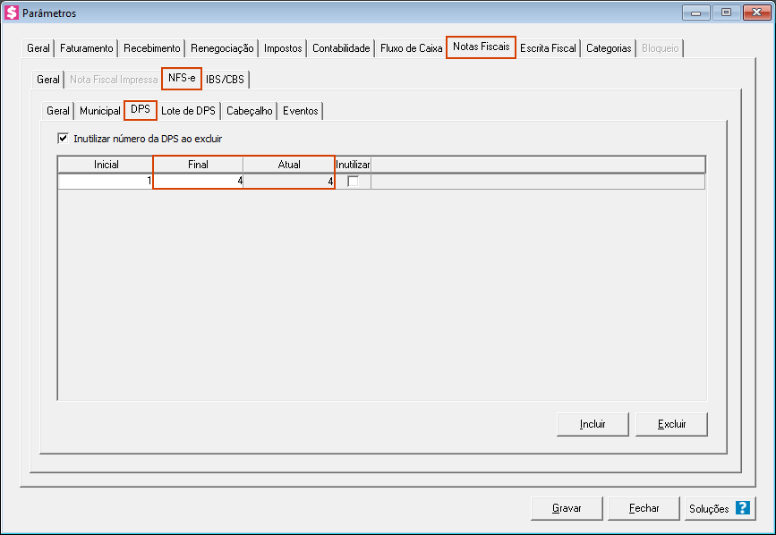
Configuração do intervalo de DPS
Agora, com a informação do número da última DPS e após a exclusão das DPS do sistema, você deve inserir um novo intervalo, pulando a numeração já utilizada.
 
1. Acesse o menu Controle > Parâmetros > Notas Fiscais > NFS-e;
2. Acesse a subguia DPS;
3. Na coluna Final, informe o mesmo número do campo Atual;
 
 
4. Clique em [Incluir] e informe no campo Inicial um número acima do número avaliado no Portal Nacional (exemplo: se a última DPS avaliada no Portal Nacional foi 5, informe 6 no campo Inicial);
5. No campo Final, informe vários noves (exemplo: 99999999);
6. Marque também a opção '[x] Inutilizar número da DPS ao excluir', pois assim este erro não ocorrerá em próximas gerações. Se você precisar excluir uma DPS, o número que foi usado junto ao Portal Nacional não será mais utilizado no Sistema Domínio, evitando conflitos de numeração;
 
 
7. Clique em [Gravar] e gere novamente a DPS e envie para o Portal Nacional.
 
Importante! Como todos os municípios adotaram o Padrão Nacional da NFS-e, o tempo de processamento das emissões de notas pode aumentar no Honorários. Aguarde alguns minutos para a conclusão do processo.
 
Informações complementares
• A exclusão das DPS existentes no sistema é necessária para evitar conflitos de numeração;
• Certifique-se de verificar a numeração correta no Portal Nacional antes de configurar o novo intervalo.

Marcar todos como lidos